
前言
教程中所有工具和ROM均不是本人制作,请不要误会,由于是小白教程,所以将力求减少命令输入等操作(有一定基础的同学,请直接转到文章末尾看笔记),有任何问题还请在评论区下指正提问。
此方法适用于大部分类原生ROM,可以刷入 很多大佬构建的类原生。
══════
准备工作
boot.img https://sourceforge.net/projects/android14-nabu/files/S1.2/nabu/boot.img/download
vendor_boot.img https://sourceforge.net/projects/android14-nabu/files/S1.2/nabu/vendor_boot.img/download
EvolutionX 8.0.3 Android14 https://sourceforge.net/projects/evolution-x/files/nabu/14/evolution_nabu-ota-up1a.231105.003-12051709-OFFICIAL.zip/download
柚坛工具箱 https://www.uotan.cn/resources/v2-9-0.328/
• 自行备份需要的数据
• 解锁bootloader(不会的请在MIUI14板块内 搜索即可)
• 下载boot.img和vendor_boot.img文件 ( Recovery)
• 下载想要刷入的ROM包(本教程以EvolutionX 8.0.3 Android (A14)为例)
• 下载柚坛工具箱(注册论坛后,帖子右边有点击下载按钮,省去小白打命令时间)
• 除柚坛工具箱外,其他3个文件请不要放在含有中文的目录下
══════
刷入系统
• 打开柚坛工具箱,分别安装三个驱动

• 关机状态 长按[开机键]和[音量下键]进入FASTBOOT模式,并连接电脑。


• 擦除data, metadata 分区的数据

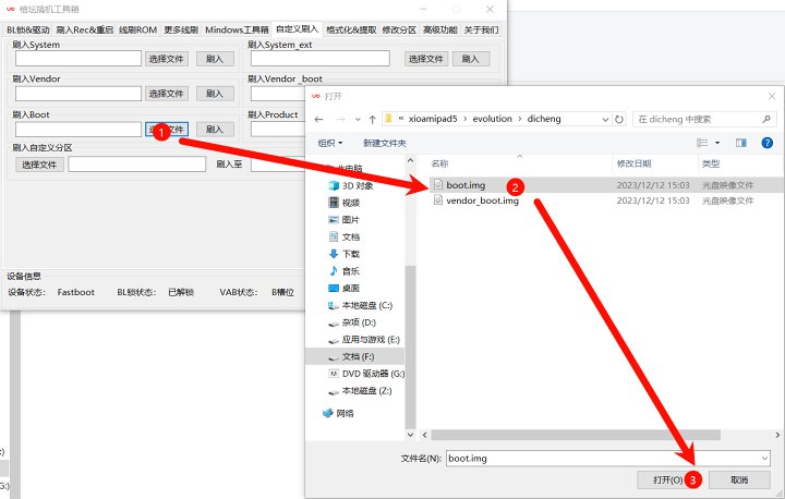
刷入boot.img和vendor_boot.img


选择完成后分别点击刷入 日至输出为OKAY即可(我和你们的槽位不一样,这个没有什么问题)

• 重启至recovery,此时平板进入该模式

recover模式 可以触摸但是不建议,容易误触。使用音量上 音量下进行选择 开机键为确认选择

• 选择 Apply update → Apply from ADB 此时工具箱的设备状态会变为Sideload

• 选择ADB Sideload 刷机包→开始刷机



• 如果息屏触屏点亮就可以,等待至46%平板会有一个提醒选择NO 即可看到日志弹出Total xfer:1.00x,说明刷机完成。


• 这时平板上的选项会消失,按一次电源键即可返回上一级,选择Factory reset→ Format data/factory reset 即可
• 完成后即可选择 Reboot system now (重启至系统)即可,正常进入系统后可以开始root工作。
════════
后记
• ROOT的详细教程受限于篇幅会在下篇图文中
• 如果你按照教程刷了类原生,刷其他的类原生构建时不用再去重新刷boot.img 和vendor_boot.img,但是需要清楚数据,也就是rec模式下的Factory reset
• 如果是作者更新了当前类原生系统的版本,请直接用sideload模式下刷进去就行,不用清数据。
• 制作不易,还请点赞投币
══════
命令笔记:
fastboot -w 擦除data、metadata分区
fastboot flash boot boot.img 刷入boot
fastboot flash vendor_boot vendor_boot.img 刷入v_boot
fastboot reboot recovery 重启至rec模式
adb devices 查看当前连接设备
adb reboot sideload 重启至sideload模式
adb sideload *ROM包的路径*
adb shell shell命令
recovery –wipe_data 擦除数据
adb reboot 重启系统
![[图文汇总]目前支持5G-A载波聚合的终端汇总---附iOS下查看载波聚合是否启用的方法-白云博客](https://www.bybk.cc/wp-content/uploads/2024/04/20240407140712630-e26ee861710dd3b075a1302dd00392d5e1db60a1.jpeg)












暂无评论内容